1. BackGround
前些日子,随着我的佳明 FR 965 设备多次系统更新后,它突然无法与 Basecamp 进行正常通信,导致 MapInstall 无法识别到设备:
这直接导致了佳明设备安装 OSM 地图的便利性受阻,但是户外运动使用 OSM 地图的需求依然存在,故本文将介绍一种借助于“伪装” U 盘的手段来安装佳明 OSM 地图的 Workaround 办法。
2. Normal U Disk
首先我们需要准备一个 32G 大小且已经格式化为 FAT32 格式的 U 盘:
- FAT32 格式保证了能够与 Basecamp 正常交互
- 32G 容量为 FAT32 能支持的最大容量,更大的 U 盘则需要手动分区格式化(较为繁琐),太小的 U 盘可能装不下地图文件,故建议一步到位选择 32G 大小的 U 盘
任意的 32G 大小的 FAT32 格式 U 盘都能够正常与 Basecamp 进行通信,但是安装地图时,只能手动选取地图区域以保证单次安装文件不大于 4GB:
但我们知道,Basecamp 与正常通讯的佳明设备传输地图时,是能够进行大地图自动拆包发送的。好消息是,我们的确可以通过对 U 盘进行“伪装”来达到类似效果。
3. Modified U Disk
本方法来自于 OpenMTBMap 门户
首先我们需要下载一个佳明描述文件,并将之存放在 U 盘根目录下的 Garmin/ 文件夹内:
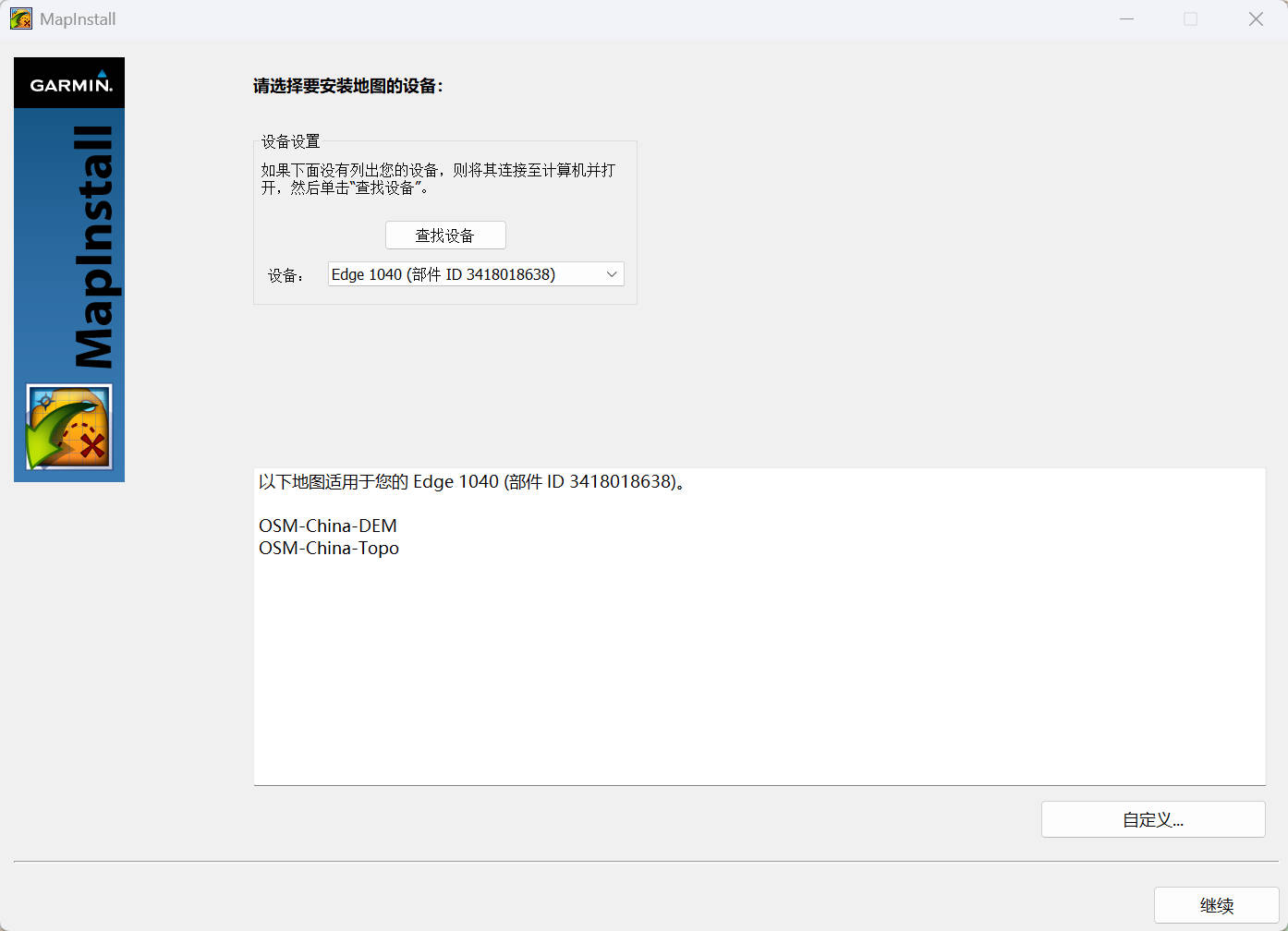
接下来我们打开 Basecamp 的 MapInstall 程序,可以发现,我们的 U 盘伪装成了佳明的 Edge 1040 设备,MapInstall 程序又恢复了对大地图自动拆包发送的功能:

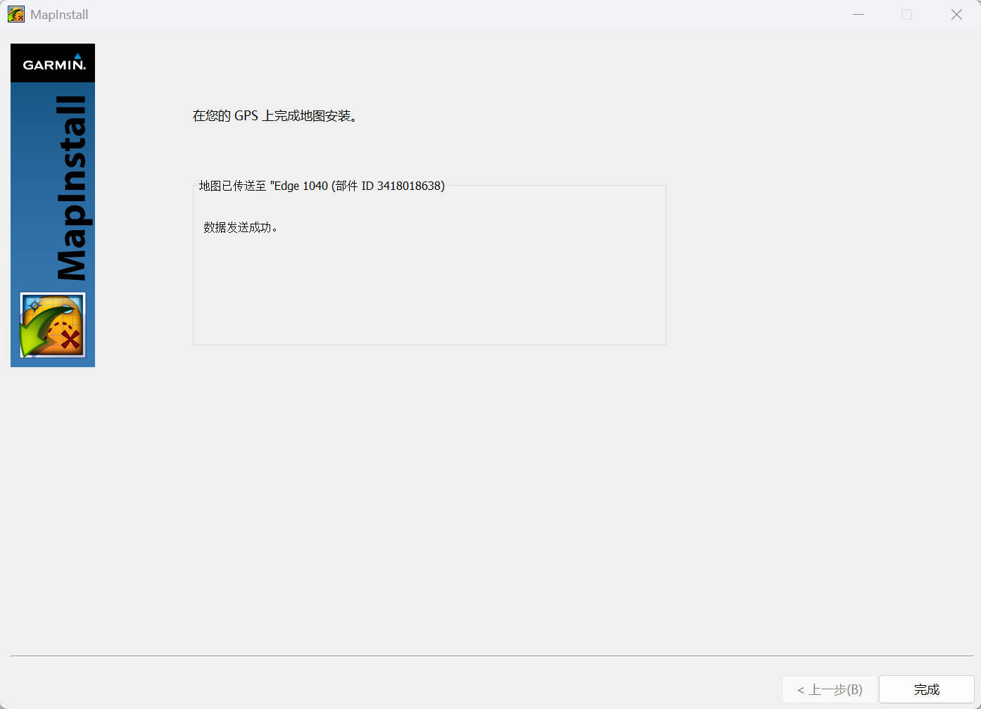
安装完成后,我们关闭 Basecamp,便可以在 U 盘中找到已经打包成 img 格式的地图文件,接下来将之全部拷贝至佳明设备内部存储的 GARMIN/ 文件夹下即可:
4. 吐槽
很久没倒腾 Garmin 的 OSM 地图,前一阵突然发现 FR965 更新了几次系统后就和 Basecamp 通讯受限了……经过一番搜索后,果然搜到户外大叔的此帖,看来这个问题并不止老设备会遇到,新设备依然存在……
其实想来也正常,佳明自己就有付费地图要卖,怎么能容忍社区基于逆向工程 mkgmap 做的各种免费地图呢……所以 Basecamp 和 MapInstall 年久失修也能多少想到了。。。
但好在方法总比困难多,大不了日后就要研究令人头大的 mkgmap 了……
版权声明:本文遵循 CC BY-SA 4.0 版权协议,转载请附上原文出处链接和本声明。
Copyright statement: This article follows the CC BY-SA 4.0 copyright agreement. For reprinting, please attach the original source link and this statement.







